|
3.10. Implementation
Technology
3.10.1.
VRSpace Plugin Schema

Picture proposes "Duncan" - the ultimate VR Application
Server.
VRSpace
Server takes care of user authentication, maintenance
of the scene, distribution of events to users, permanent
storage, and in short, everything except presentation.
Client is
responsible for data presentation and interaction with user.
This is accomplished by connecting to the VR Application Server
and reacting to the messages received by server.
Various plugins (JBoss,
ALICE, NeuroGrid...) extend appropriate subclass of VRObject
and thus add new features to VR Application Server. Architecture
is designed in a way that adding new plugins is simple as much
as possible.
3.10.2.
VRObject Class Diagram

VRObject - Generic VRObject class. It extends Observable
interface and notifies observers of any state changes. All
changes are encapsulated inside Request object. Objects of
subclasses of this class can't store state changes to DB
and can't change its fields values, just exist in memory
while Server is up and store those changes at Checkpoint
time or when admin shutdown the Server.
DBObject -
This class defines methods for database storage. Objects of
subclasses of this class can be stored in underlying DB and
set their fields' values. When processing a Request, objects
first store changes in DB and then distribute Request.
There
are 4 main types of VRObject and DBObject:
|
Type
Of Object
|
Send
|
Receive
|
Description
|
Example
|
|
Passive
|
Can't
send events
|
Can't
receive events
|
This
class is used for objects within the world that cannot
be changed
|
landscape
|
|
Public
|
send
events to anybody
|
receive
events from anybody
|
General
public object
|
unlocked
door
|
|
Private
|
does
not send events
|
receive
events from anybody
|
This
class is used to trigger some events within the world,
to collect statistics, etc.
|
Camera
(Logger)
|
|
Owned
|
send
events to anybody
|
receives
events from owners
|
Check
ownership before processing
|
James,
ALICE
|
Clients are
observers, and monitor VRObjects state changes.
Ownership
is implemented by implementing Owner and Owned interface.
Objects can be the owner and the owned at the same time, but
ownership is not delegated: if object O1 is owner of object
O2, and object O2 is owner of object O3, object O1 is not owner
of object O3.
Classes
that implement Owner interface:
- Client
- Robot
Classes
that implement Owned interface:
- OwnedDBObject
- OwnedVRObject
- ObserverSensor
- Proximitysensor
- Robot
3.10.3.
VRSpace Server Class Diagram

The
Main server class, Server, looks up the configuration,
connects to the database, and starts listening to a network
socket. It should also start some daemons (services).
When
something connects, it starts new Session. Session sends "login;" and
reads response, than sends "password;" and reads the response.
Then,
it asks the Dispatcher for Client with this login
and user name. If Dispatcher returns the client, session starts.
Now, this Dispatcher thing is big deal. It is responsible for
client login and logout, data retrieval from the database,
and dispatching of events - all the main server functionality.
Dispatcher.login () looks for AuthInfo object having
the appropriate login and password. If it does not exist, and
vrspace.user.autocreate property is true, it will create new
AuthInfo, and a new client object of class specified by vrspace.user.class
property.
Authentication fails if:
- vrspace.user.autocreate is false and no AuthInfo has specified login
- AuthInfo with login exists but password is wrong
- client is already logged in and daemon parameter to login method is false
Daemon
logins and sessions are intended for file transfer and other
session types which are not interested in state of the world.
When authentication passes, Dispatcher constructs new Scene for
the client (if daemon is true, Scene is not constructed). Scene
looks up the database, adding interesting object to the client's
view (by calling Client.addObject(VRObject)) and removing object
of no interest from the Client's view. This implementation
uses client's current coordinates within the space to determine
which objects are of interest.
Persistence
implementation - database description:
The
task of persistence layer is to store all VRSpace objects (objects
of VRObject class and all subclasses of it) into database.
This is accomplished through abstract DB class which
serves as database interface. Storing and retrieving objects
is simple through DB.put(Object) and DB.get(ObjectID) methods
(actually DB has several put/get methods for various updates/queries).
Database implementation is based on already known object-relational
mapping (http://www.object-relational.com/),
but the main difference from existing solutions is that there's
no need to write any code (scripts, templates…) for new type
of objects. When database determines object of new type, it
processes class of that object in run-time, and creates all
necessary updates. What is also accomplished is easiness of
writing new DB adapters: all that a developer has to do is
to subclass SQLDB class and write some constants and simple
SQL queries.
Filters
description:
|
Filter
Name
|
Description
|
|
ActiveClientFilter
|
Returns
true if Client is on-line.
|
|
ActiveOrOwnedTransformFilter
|
Test
if Transform is active or Client owns it.
|
|
AdminFilter
|
Changes
URL's to provide extra info to administrator.
|
|
ClassFilter
|
Filtering
by class name. Filters out instances of this class.
Note that package name is ignored, and also does
not care of inheritance.
|
|
OwnedTransformFilter
|
Test
if Client owns this Transform.
|
|
SubclassFilter
|
Filtering
by class name.
Filters
out instances of this class.
|
|
TransformFilter
|
Used
to filter out Transforms in Scene.
|
|
VRObjectFilter
|
VRObject
filters are used to eliminate objects not needed
in the Scene. In order to allow the Scene to add
and remove filters properly, filters must implement
equals () method.
|
3.10.4.
VRSpace Server Distribution

- every Server contains some space (objects, information...)
- Server can have a part of the space that is already contained in some other
Server
- space between servers doesn't have to be continuous e.g. there can be areas
that don't exist on any server
- while moving through the space Client will change Server if he moves from
area of space contained in one Server to area of space contained in another
Server (this is transparent for a Client)
- Client can also enter in Gate object which serves as "teleport", so he can "teleport" himself
into some other Gate which can be on the same or some other Server
- every Client can also be a Server - in that case Server creates its own space
by creating cache of objects that Client sees by moving through the space
- that way we can say that in p2p environment the difference between Client
and Server cannot be clearly distinguished - it's just a point of view.
3.10.5.
Client's Scene Distribution

- every "real" user is represented by Client object (or any object whose
class is subclass of Client class) in VRSpace
- every Client has his Scene e.g. part of space that he can see.
Size of Scene depends on Client and Server properties
- Client as observer observes all objects inside his Scene
- if some object enters/exits from some Client's Scene (because Client is
moving), Dispatcher takes care to add/remove that Client as observer
for that object
- because Scenes for different Clients can be of different size,
there are possible situations that the first Client can see objects
from the second Client's Scene, but not the second Client himself
or that the first Client can see the second Client, but the second Client can't
see the first
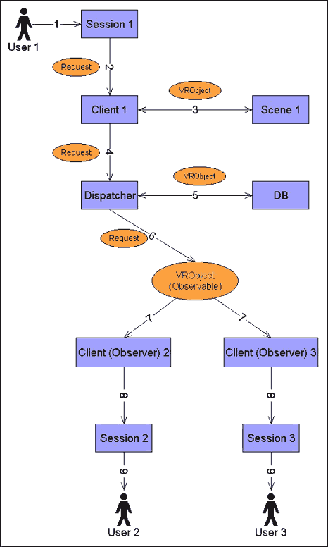
3.10.6.
Request Processing
Session accepts a request from a user (1), creates the Request object
and calls client.request() method (2). Client asks the Scene for VRObject that
is embedded in Request (3) and propagate Request to Dispatcher (4).
If VRObject is null it means that it's not in client's Scene,
so Dispatcher gets it from DB (5), and calls VRObject.sendEvent()
method (6). VRObject.sendEvent () method tries to set its value
according to Request and to notify registered Observers that
it has changed (7). Those Observers are other Clients that
propagate changes to their Sessions (8), and Sessions to
users (9).

|